Klasse 5 introductie


Klasse

Klasse is een computerprogramma waarmee je eenvoudig je entomologische waarnemingen en collecties kunt beheren. Met Klasse kun je gemakkelijk:
  • Gegevens invoeren: door een ingebouwde soortencatalogus en plaatsnamenlijst worden namen automatisch aangevuld en coördinaten opgezocht. Klasse kan ook coördinaten direct uit een GPS overnemen, foto's van vindplaatsen en beesten opslaan, en praten met Google Earth.
  • Zoeken in je collectie: je kunt bladeren door alle vindplaatsen èn door de taxa, en selecties maken op datum, provincie, coordinaten, oecologische kenmerken en natuurlijk op soorten.
  • Verspreidingskaarten, rapportages en etiketten maken, om meteen te printen of verder te verwerken in bijvoorbeeld Word, Illustrator of Photoshop.
  • Gegevens importeren uit en exporteren naar andere database-systemen, in het bijzonder ook van en naar Waarneming.nl.
Gebruikers van Klasse 2 zullen veel van deze mogelijkheden herkennen. Maar in Klasse 5 zijn er ook veel nieuwe dingen:
  • In het hoofdscherm hebben we als vanouds een lijst van vindplaatsen en een lijst van soorten, met daartussen een lijst van vondsten. Maar dit zijn nu twee lijsten van vondsten: alls vondsten van de geselecteerde vindplaats, maar ook alle vondsten van de geselecteerde soort.
  • Klasse 5 beschikt over veel meer kaartmateriaal. Naast de bekende lijntekeningen van kustlijnen en grenzen, en de met kleuren weergegeven hoogtekaarten, hebben we nu ook gedetailleerde kaarten van kleinere gebieden. Deze zijn gebaseerd op het kaartmateriaal van Open Streetmap, en zijn beschikbaar van de hele wereld.
  • Het kaartmateriaal wordt niet meer in zijn geheel met Klasse geïnstalleerd (dat maakte de installatie van Klasse 2 als groot, en is met wereldwijde detailkaarten helemaal niet meer mogelijk). In plaats daarvan wordt het kaartmateriaal downloaded on demand. De gedownloade fragmenten blijven wel behouden op de eigen computer, zodat ze een volgende keer niet opnieuw gedownload hoeven te worden.
  • Behalve "collecties" (gegevens over waargenomen dieren) kan Klasse ook catalogi onderhouden (gegevens over de nomenclatuur van de soortnamen). De catalogus-editor maakt daarbij onderscheid tussen taxa en de namen van die taxa. Zo wordt het mogelijk om met verschijnselen als synonymie (meerdere namen voor een taxon) en homonymie (één naam voor meerdere taxa) om te gaan. Ook heeft Klasse ingebouwde kennis van de regels voor nomenclatuur voor bijvoorbeeld LAtijnese verbuigingen, en uitgangen van familiegroepnamen.
  • Gegevens die eerder in een andere database waren ingevoerd, kunnen in Klasse worden geïmporteerd. Omgekeerd kunnen gegevens uit Klasse worden geëxporteerd naar andere databases. Naast komma- of tab-gesepareerde teksten kan Klasse nu ook overweg met Excel-bestanden. In het bijzonder kunnen er collectie-gegevens worden uitgewisseld met waarneming.nl, en de eigen foto's uit waarneming.nl kunnen met Klasse worden gedownload en in Klasse worden weergegeven. Voor het maken van catalogi kunnen er gegevens worden geïmporteerd uit GBIF databanken.
  • Direct vanuit de lijsten van vondsten en soorten is het mogelijk om webpagina's te openen van bekende entomogische websites, en ook van diverse online beschikbare topografische kaarten.

Het Collectie-window in Klasse

Klasse presenteert de gegevens in een 'collectie-window'. Als je meerdere collecties in aparte bestanden hebt, kun je die in aparte windows weergeven.

In het roodgekleurde lijstje linksonder kun je bladeren door alle vindplaatsen van de collectie. De details van de gekozen vindplaats staan in het paneel linksboven, inclusief een mini-versie van een eventuele foto (klikken op de foto toont de foto in een apart window).

In het bovenste van de twee blauwgekleurde lijstjes middenonder staan de vondsten die op de gekozen vindplaats zijn verzameld (of waargenomen). De details van de gekozen vondst staan het paneel rechts boven het midden.

In het groengekleurde lijstje rechtsonder staan alle taxa uit de collectie in systematische volgorde. Ook door dit lijstje kun je bladeren; in de vindplaatsenlijst krijg je dan steeds de recentste vindplaats van de gekozen soort te zien. De details van het gekozen taxon staan in het paneel rechtsboven.

In het onderste van de twee blauwgekleurde lijstjes middenonder staan alle vondsten van het geselecteerde taxon.

De soortenlijst is hiërarchisch geordend (klasse-orde-familie-genus-soort-ondersoort), maar kan (met de knopjes erboven) ook 'plat' worden weergegeven. Ook de vindplaatsenlijst is hiërarchisch geordend: in het voorbeeld gegroepeerd per datum, maar (met de knopjes erboven) kun je ook andere groeperingen uitkiezen.

Exotische taxa (die ontbreken in de catalogus) staan cursief in het groene lijstje. Je kunt deze dus gewoon invoeren in een collectie. Staan ze in een latere versie van de catalogus wel vermeld (of voeg je ze zelf toe), dan komen ze alsnog op hun systematische plaats terecht.

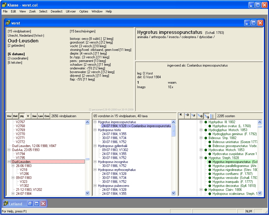
In dit voorbeeld zijn in een (andere) collectie de vindplaatsen in het rode lijstje hiërarchisch gegroepeerd per plaatsnaam, en dan per plaatsnaam gegroepeerd op datum. In het rode lijstje is de geselecteerde regel nu een plaatsnaam. In het paneel erboven worden de vindplaatsen van deze plaatsnaam samengevat. Het blijken er 15 te zijn, op 6 verschillende datums bezocht.

In het blauwe lijstje zijn alle 65 vondsten van deze 15 vindplaatsen samengebracht. Ze blijken te behoren tot 40 verschillende taxa. Op deze manier kun je bijvoorbeeld ook samengevoegde vondstenlijstjes maken per provincie, voor een heel land, maar bijvoorbeeld ook per jaar.

Over de in het blauwe lijstje geselecteerde vondst is nog iets bijzonders te melden. Dit exemplaar van Hygrotus impressopunctatus is in deze collectie ooit ingevoerd als Coelambus impressopunctatus. In de catalogus die momenteel in gebruik is, is bekend dat deze namen dezelfde soort aanduiden. Zo heb je dus altijd een blik op je collectie volgens de huidige taxonomische inzichten. Toch blijft ook behouden onder welke naam je de vondst destijds hebt ingevoerd, zodat er nooit informatie verloren gaat. Je kunt naar believen experimenteren met catalogi die andere Klasse-gebruikers gemaakt hebben, en als die niet bevallen altijd weer terugkeren naar de standaard-catalogus. Of je kunt in een zelf-aangepaste catalogus een persoonlijke taxonomische visie erop na houden, en toch je gegevens zonder problemen met andere gebruikers uitwisselen.

Selecties

Van een collectie kun je een selectie maken. Er ontstaat dan een nieuw window, waarin alleen de vindplaatsen en vondsten getoond worden die aan een bepaald criterium voldoen. In het voorbeeld is een selectie gemaakt op een oecologisch kenmerk: alleen de vindplaatsen met biotoop 'bos' zijn geselecteerd. In het selectie-window kun je apart bladeren. Ook kun je vanuit het selectie-window weer een nieuwe selectie maken, zodat er meerdere criteria gecombineerd worden. In het voorbeeld is de gebruiker net bezig om een nieuwe selectie te maken, ditmaal op grond van de aanwezigheid van bepaalde zoekwoorden in de vindplaats-beschrijving.

In het selectie-window bovendien een andere weergave van de lijstjes gekozen: zowel het rode vindplaatsen-lijstje als het groene taxa-lijstje is 'plat' weergegeven. In het groene taxa-lijstje is er ook voor gekozen om niet alleen de taxa van de selectie te tonen (met een grote stip ervoor), maar ook de overige taxa uit de collectie (met een kleine stip) en de taxa uit de catalogus die niet in de collectie voorkomen (met een open stip).

Invoeren van vindplaatsen

Nieuwe gegevens kun je invoeren in twee stappen: eerst beschrijf je de vindplaats, en daarna de vondsten die op die vindplaats zijn verzameld en/of waargenomen. Je kunt natuurlijk ook exemplaren uit een museum invoeren; er zal dan meestal maar één vondst per vindplaats zijn. Dit voorbeeld toont het invoerscherm voor vindplaatsen, met velden zoals provincie, plaatsnaam, datum, coördinaten, en oecologische beschrijving:

Sommige velden geven extra hulp: Zodra je een paar letters van de provincie intikt floept er een lijstje suggesties uit. Na het intikken van 'fri' krijg je de keuze uit 'Fribourg', 'Friuli-Venezia Giulia' of toch maar gewoon 'Friesland'. Bovendien zie je welke deel-provincies de regio Friuli heeft, en kun je je ook nooit vergissen in de spelling.
Bij het plaatsnaam-veld toont Klasse de plaatsnamen uit het zojuist gekozen land die met de ingetikte letters beginnen, plus eerdere vindplaatsen uit de collectie met deze letters. Klasse kent voor alle 2000 provincies in totaal zo'n 100.000 plaatsnamen uit 40 Europese landen. Desgewenst kun je ook de coördinaten van zo'n plaats automatisch laten invullen.
De coordinaten kun je intikken in diverse coördinatensystemen: universele, wereldwijd bruikbare systemen zoals graden-minuten-seconden of UTM, of in specifieke systemen voor een bepaald land. Klasse kent het Nederlandse RD-stelsel ('Amersfoort-coördinaten'), en de stelsels van de Belgische en Britse topografische dienst. Ongeacht hoe je ze hebt ingevoerd, kun je ze later ook in andere stelsels terugzien: ze worden automatisch omgerekend. Je kunt coördinaten invoeren met zo veel significante cijfers als je wilt: 10 kilometer, 1 kilometer, 100 meter, 10 meter of 1 meter. Bij het omrekenen houdt Klasse daar rekening mee.
Voor het veld 'gastheer' kun je een extra dier kiezen uit de catalogus. In het veld 'plant' kun je een plant kiezen uit een aparte (meegeleverde) plantencatalogus.
De oecologie van een vindplaats kun je, naast met een vrije tekst, beschrijven aan de hand van een hiërarchische codering voor kenmerken zoals biotoop, niche, grondsoort, en vangsttechniek. Je kunt de codering zo specifiek invullen als je wilt: bijvoorbeeld niche 'hout', of 'in hout' of zelfs 'in levend hout'. Zou je later gaan selecteren op niche 'hout' dan worden 'onder schors', `in levend hout' en 'in meubels' automatisch ook meegenomen. Ben je niet tevreden met de bestaande categorieën, dan kun je zelf de `catalogus' van categoriën uitbreiden.

Met de kleine 'punaises' kun je de ingetikte tekst vastzetten voor gebruik in de volgende vindplaats. Ook kun je per collectie default-waarden instellen.

Invoeren van vondsten

Het invoeren van een vondst begint met het aanwijzen van een taxon uit de catalogus. Intikken van de eerste paar letters van genus- en/of soortnaam volstaan om het lijstje kandidaten tot een overzichtelijke hoeveelheid te beperken.

Door dit lijstje wordt je bovendien geattendeerd op de aanwezigheid van ondersoorten en op de taxonomische inzichten zoals die in de huidige catalogus zijn vastgelegd.

In het geval van Leptometopa simplicipes uit dit voorbeeld kun je de hint ter harte nemen en hem invoeren als L.Niveipennis. Maar je kunt ook toch als L.simplicipes invoeren, bijvoorbeeld om te benadrukken dat dit de naam is die je op een etiket in een museumcollectie aantrof. Bij het maken van kaarten e.d. wordt dit exemplaar gewoon met de L.niveipennis meegerekend, althans zolang je een catalogus gebruikt waar deze synonymie staat vermeld. Ook gevallen van homonymie worden netjes afgehandeld (door ook de auteur op te slaan).

Ben je bezig met een bepaalde orde of familie en vind je de namen van andere groepen maar storend, dan kun je per collectie aangeven dat je alleen namen uit een bepaalde groep wilt zien.

Heb je een soort uit het lijstje gekozen, dan kun je de overige velden van de vondst invoeren: wie heeft de determinatie gedaan, wanneer en hoe zeker? Wie heeft de vondst gedaan, in welke collectie zitten ze, en hoeveel waren het er (uitgesplits naar stadium, sexe en verzameld/waargenomen). Tenslotte kun je nog een vrije tekst en een of meer foto's toevoegen.

Bij het groepje determinatie-gegevens (Taxon, det, jaar en zekerheid) kun je meerdere determinaties invoeren, bijvoorbeeld om eerdere (onjuiste of onzekere) determinaties ook nog te bewaren.

Automatisch invoeren van gegevens

Heb je een GPS van het merk Garmin, dan hoef je nooit meer met de hand coördinaten in te voeren. Verbind de GPS met een seriële of USB-kabel met de computer, en kies in Klasse het menu-item 'Waypoints ophalen'.

Je kunt dan de gewenste waypoints aanvinken. Klasse haalt de coördinaten (en bij sommige modellen ook datum en tijd) op uit de GPS, en vult die uit z'n eigen kennis aan met land en plaatsnaam.

Heb je geen GPS? Geen nood: wijs je vindplaatsen aan in Google Earth, bewaar de punten als Google's KML-file, en importeer die in Klasse. Ook kan Klasse WPT-files van OziExplorer lezen.

Klasse kan Orde-collecties (CO1) en exportfiles (EXP) direct importeren. Heb je gegevens in een andere database die je wilt gebruiken in Klasse, bewaar ze dan als tab- of comma-separated file. Bij het importeren in Klasse kun je dan voor elke kolom aangeven hoe die geïnterpreteerd moet worden. Op deze manier kunnen ook gegevens geëxporteerd worden uit Klasse.

Voor de uitwisseling van gegevens met andere Klasse-gebruikers heeft Klasse een XML-gebaseerd exportformaat.

Kaarten, lijsten en statistiek

Als je alle gevens hebt ingevoerd, wil je ze natuurlijk ook overzichtelijk kunnen publiceren. De klassieke manier om verspreiding van soorten weer te geven is een verspreidingskaartje. De spectaculairste utbreiding van Klasse boven Orde is de mogelijkheid om verspreidingskaartjes van Europa te maken:

De enige beperking is dat de minimale hokgrootte buiten Nederland 50km is (zoals in bovenstaand kaartje). Binnen Nederland kan elke hokgrootte worden gekozen; voor detailkaarten van buitenlanden is echter de professional-editie van Klasse noodzakelijk.

Je kunt de kaarten printen, opslaan als BMP en JPG-bestand in resolutie naar keuze, of exporteren voor gebruik in Adobe Illustrator.

Je kunt traploos in- en uitzoomen. Het gedekte gebied is Europa met ruime omgeving (40° West tot 60° Oost, 20° tot 90° Noord). Het mogelijke detailnivo wordt aangegeven in onderstaand fragment van Zeeland:

Daarbij is er veel keuze in de lay-out van het kaartje. Esthetisch het fraaiste is de kaart met kleuring naar hoogte (groen voor laagland en bruin voor bergen). Maar soms is een soberder kaartje met lijnen handiger (of zuiniger met inkt), of wil je bijvoorbeeld speciaal de hydrografie benadrukken:

De lijnkleur en -dikte van kust, rivieren, lands-, regio- en provinciegrenzen, alsmede grid-lijnen en -ticks is apart instelbaar, evenals de vlakvulkleur van zeeën, meren, en steden. Verder is er een ruime keuze aan symbolen, al dan niet variabel in het aantal taxa of exemplaren: stippen zoals in de voorbeelden hierboven, maar ook vierkanten, driehoeken en ruitjes. Ook kan de projectie (UTM, Nationaal NL/BE/GB, Mercator, Albers) en het grid (UTM, Nationaal NL/BE/GB, of Geografisch) worden ingesteld.

Een nieuwe mogelijkheid in Klasse is dat de gegevens direct zichtbaar gemaakt kunnen worden in Google Earth:

Lijsten en statistieken kunnen op dezelfde manier gemaakt worden als in Orde. Bij lijsten zijn er veel meer mogelijkheden m.b.t. de layout: er kunnen extra nivo's van tussenkoppen worden gemaakt, delen van de tekst kunnen als doorlopende worden gepresenteerd, en ook de foto's kunnen in de tekst worden opgenomen.

Catalogus-editor

In Orde moest de catalogus in een tekst-editor geprepareerd worden. In Klasse is er een catalogus-editor ingebouwd. De compatibiliteits-problemen tussen verschillende catalogi die in Orde aanwezig waren behoren ook tot het verleden.

Qua uiterlijk lijkt het catalagus-scherm enigszins op het hoofdscherm, maar het doel is geheel anders. Links is een lijst zichtbaar met de gewenste opvatting van de hiërarchie in de taxa, rechts is een alfabetische lijst van alle soortgroep-, genusgroep-, familiegroep- en hogere namen zichtbaar. In de taxonomie kunnen taxa met drag&drop verplaats worden.

De editor heeft verder ingebouwde kennis van allerlei subtiliteiten in de naamgeving, zoals synoniemen, oorspronkelijke genera, misinterpretaties, auteurs en jaartallen van publicatie enz. Naast de taxonomische hoofdnivo's familie-genus-soort kunnen nog vele tussennivo's aangegeven worden.